1. Introduction¶
Linaro Forge is a GUI tool for debugging and performance analysis of parallel programs written in C/C++, Fortran and Python. This section shows how to run the program using Linaro Forge in Supercomputer Fugaku.
For more information on Linaro Forge, see e.g. https://www.linaroforge.com/.
2. Client Install¶
In May 2024, Linaro Forge has version 23.1.2 installed on Supercomputer Fugaku at follows.
/vol0004/apps/opt/linaro/forge/23.1.2
Each user must install a client application to use Linaro Forge. The Linaro Forge client can be installed on Windows, Mac and Linux respectively. Download and install the client file according to your operating system.
| OS | client file |
|---|---|
| Windows | linaro-forge-client-23.1.2-windows-x86_64.exe |
| Mac | linaro-forge-client-23.1.2-macos-x86_64.dmg |
| Linux | linaro-forge-23.1.2-linux-x86_64.tar linaro-forge-23.1.2-linux-aarch64.tar linaro-forge-23.1.2-linux-ppc64le.tar |
Attention
To use Linaro Forge, you need to have the right version installed.
3. Client Settings¶
As there are few differences between operating systems in the subsequent configuration and execution, the Linux version is used to provide a summary explanation.
If the client is successfully started, the screen shown below is displayed. Select ‘Configure’ from the ‘Remote Launch’ pull-down tab and add new connection settings with ‘Add’.
In the ‘Remote Launch’ configuration section, the ‘Host Name’, ‘Remote Installation Directory’ and ‘Private Key’ must be entered.
Each input field should be set as follows.
| Option Name | Input detailes |
|---|---|
| Host Name | {UserID}@fugaku.r-ccs.riken.jp |
| Remote Installation Directory | /vol0004/apps/opt/linaro/forge/23.1.2/x86_64 (If the client is the x86_64 version) /vol0004/apps/opt/linaro/forge/23.1.2/aarch64 (If the client is the aarch64 version) |
| Private Key | path of the SSH encryption key file used to connect to the login node Supercomputer Fugaku |
Once the configuration is complete, you can test the connection using the ‘Test Remote Launch’ button. If the connection test is successful, the display will appear as shown in the figure below.
Create a connection configuration and select the configuration created in ‘Remote Launch’ to connect to Supercomputer Fugaku. If the connection is successful, the licence number in the lower-left corner of the launch screen will be displayed as “18054” and detailed licence information can be obtained as shown in the figure below.
Once you have created the connection settings, you can simply select the settings you have already created to connect when you start up again.
4. How to run¶
This section shows how to run a test program in Supercomputer Fugaku using Linaro Forge. Connect to Supercomputer Fugaku in the client configuration described in the previous section and use Linaro Forge’s Reverse Connect function to connect from the job to the client. The job is described in the following form. In the example, Linaro DDT is started.
[Linaro DDT]
#! /bin/bash -x
#PJM -g {groupname}
#PJM -L node=1
#PJM -L elapse=00:15:00
#PJM -x PJM_LLIO_GFSCACHE=/vol0004
#PJM --mpi max-proc-per-node=48
#PJM --sparam wait-time=60
#PJM -j
#PJM -s
#
export OMP_NUM_THREADS=1
# LinaroForge
. /vol0004/apps/opt/linaro/setup-env.sh
# run
ddt --connect --mpi="Generic" --np 48 ./test_c.exe
When the job is executed, a message requesting a response is displayed on the client screen, as shown below.
If the response is allowed, information on the running application can be obtained and execution is started by pressing the Run button.
Once the application is running, the Linaro Forge screen will look like the figure below. The application can then be debugged as a GUI debugger.
[Linaro MAP]
As with Linaro DDT, it is also possible to use Linaro MAP. In this case, specify map instead of ddt.
#! /bin/bash -x
#PJM -g {groupname}
#PJM -L node=1
#PJM -L elapse=00:15:00
#PJM -x PJM_LLIO_GFSCACHE=/vol0004
#PJM --mpi max-proc-per-node=48
#PJM --sparam wait-time=60
#PJM -j
#PJM -s
#
export OMP_NUM_THREADS=1
# LinaroForge
. /vol0004/apps/opt/linaro/setup-env.sh
# run
map --connect --mpi="Generic" --np 48 ./test_c.exe
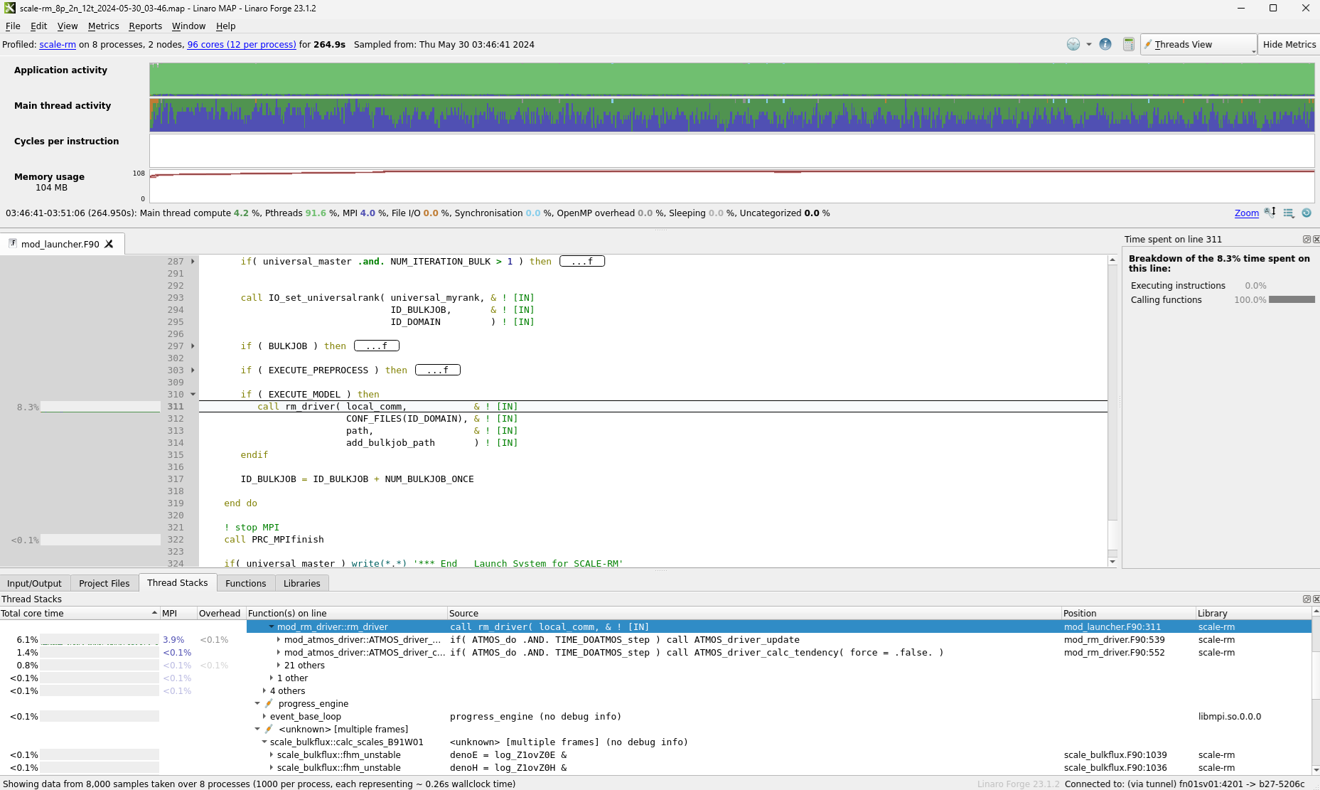
Once the application is running, the Linaro Forge screen will look like the figure below. The application can be analysed as a GUI performance analysis tool. Once the MAP has been successfully executed, a map file is generated, which can be re-loaded to re-analyses the job without running it.
Attention
The maximum number of Linaro Forge processes that can be used in Supercomputer Fugaku is 512. This is a number shared by all users of Linaro Forge: if one person runs a program that uses 512 processes, the other users will wait until the licence is released. Currently, there is no limit on the number of processes used per person, but we ask that you use the system in moderation.







