Workflow #

Workflowコンポーネントは、複数のコンポーネントからなる処理を一つのコンポーネントにまとめるために用います。
Workflowコンポーネントを使用することで、ワークフロー編集画面上を処理毎に集約することができ、ワークフロー全体の見通しを良くすることができます。
Workflowコンポーネントのプロパティは以下です。
| プロパティ | 入力値 | プロパティ説明 |
|---|---|---|
| name | 文字列 | コンポーネント名 |
| description | 文字列 | コンポーネントの説明文 |
| inputFiles | ファイルまたはディレクトリ名 | 先行コンポーネントから受け取るファイル |
| outputFiles | ファイル, ディレクトリ名またはglobパターン | 後続コンポーネントへ渡すファイル |
| clean up flag | ラジオボタン | リモート環境に作成した一時ファイルの取り扱い決定フラグ |
| clean up | 削除する | |
| keep files | 削除しない | |
| follow parent setting | 親コンポーネントと同じ挙動をする | |
| state clean | ボタン | コンポーネントの進行状態を初期状態に戻す *1 |
*1 コンポーネントの進行状態が"finished"もしくは"failed"の時のみ表示されます。
Workflowコンポーネントの使用例 #
Workflowコンポーネントは、複数のコンポーネントからなる処理を一つのコンポーネントにまとめるために用います。
Workflowコンポーネントを使用することで、ワークフロー編集画面上を処理毎に集約することができ、ワークフロー全体の見通しを良くすることができます。
サンプルプロジェクトは下記からダウンロード可能です。
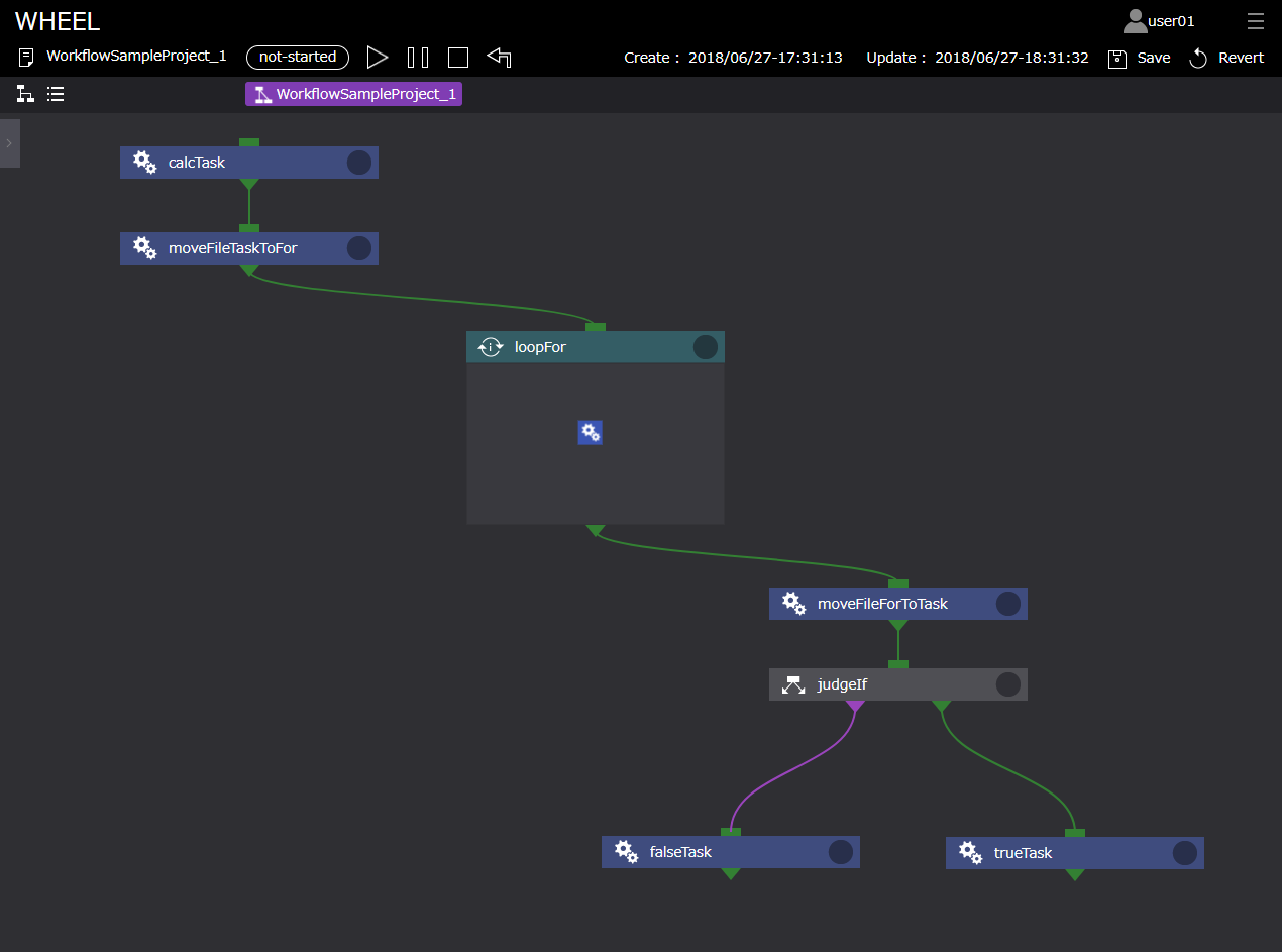
Workflowコンポーネント未使用
Workflowコンポーネント使用
Workflowコンポーネント未使用 #

Workflowコンポーネント使用 #

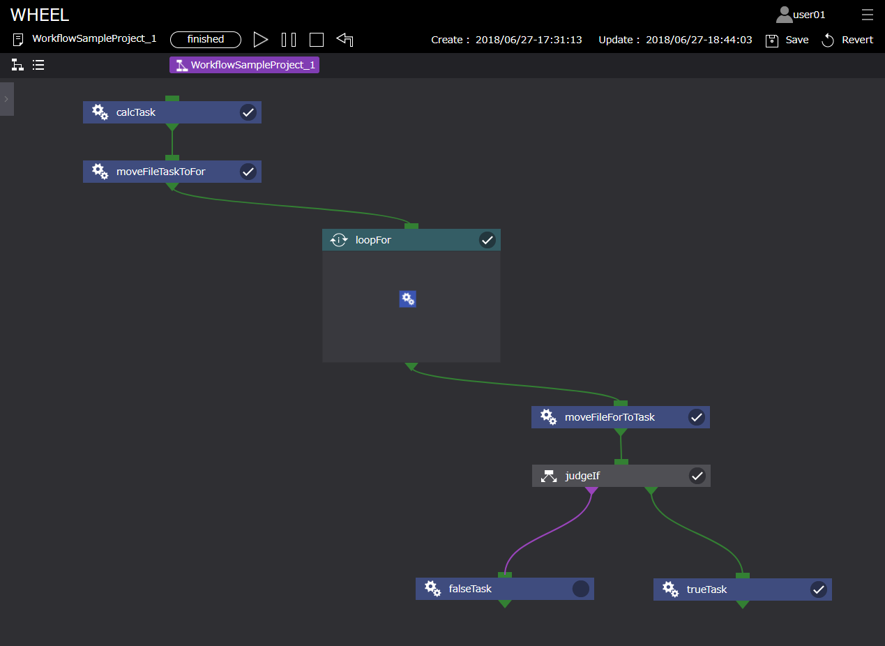
以下に実行結果を示します。
Workflowコンポーネント未使用 実行結果 #

Workflowコンポーネント未使用実行結果(ログ) #

Workflowコンポーネント使用実行結果 #
